您当前的浏览器版本过低,请您升级浏览器
为了更好的使用优志愿产品,点击下载

谷歌浏览器

360极速浏览器

360安全浏览器

QQ浏览器

火狐浏览器

全国服务热线:400-181-5008
祝广大考生金榜题名
开通VIP

收藏

分享

山西传媒学院2025年录取通知书寄递公告(二)

| 来源:山西传媒学院 1769

2025年山西传媒学院第二批录取通知书已寄出!

2025年8月4日,山西省艺术类录取通知书已寄出:

在此提醒广大考生确保预留联系方式畅通无阻,以便及时接收录取通知书。

01

录取通知书装袋清单

1.录取通知书

2.致新同学的一封信

3.新生入学须知

4.缴费须知及学费标准

5.学生资助政策简介

6.家庭经济困难学生认定申请表

7.普通高校新生应征入伍宣传单

除此之外学校未向新生邮寄任何物品,也未委托其他任何单位向新生邮寄任何资料。

02

查询方式

方法一:山西传媒学院招生网(https://zsw.cusx.edu.cn/xxcx/lqcx.htm)官网查询邮寄单号、邮寄地址、联系电话等邮寄信息。

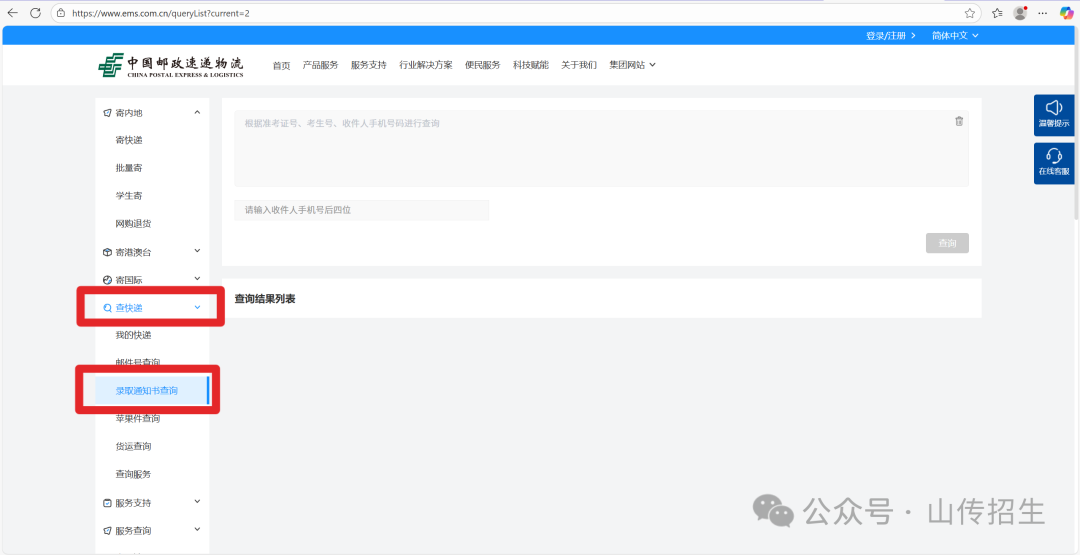
方法二:考生可登录中国邮政官网(https://www.ems.com.cn/queryList?current=2),通过方法一查询到的邮寄单号及高考考生号查询通知书邮寄情况。

方法三:关注“EMS中国邮政速递物流”公众号,在微信小程序通过方法一查询到的邮寄单号及高考考生号进行查询。

点击图片跳转小程序

若通知书查询、签收异常或对物流状态有疑问,可拨打EMS全国服务热线11183。

排版丨宋天乐

编校丨赵青亮

初审丨孔令轶

复审丨张淑红

终审|赵娅军

评论
说点什么吧
发布

手机扫一扫下载APP

400-181-5008

优志愿将竭力为您提供帮助

(免长话费 )

教APP备3100148号