您当前的浏览器版本过低,请您升级浏览器
为了更好的使用优志愿产品,点击下载

谷歌浏览器

360极速浏览器

360安全浏览器

QQ浏览器

火狐浏览器

全国服务热线:400-181-5008
祝广大考生金榜题名
开通VIP

收藏

分享

@2025级油宝,你有一份网上预报到攻略待查看!

| 来源:广东石油化工学院 2254

又是一个开学季,2025级新生在来到学校之前,请先完成一件事,那就是网上预报到!预报到!预报到!重要的事情说三遍,请千万不要忘记!

预报到操作步骤

电脑版

1.电脑端登录方式

https://xg.gdupt.edu.cn/xsfw/sys/yxapp/*default/index.do

建议谷歌浏览器,或者360极速浏览器,如果是其他浏览器开启极速模式

账号为身份证号、密码为Gd@身份证号后六位,第一次登陆需要绑定手机号以及修改密码,手机号绑定后方便密码找回,也可以绑定微信,扫码登陆。

2.PC端操作方式

(1) 信息采集

进入“信息采集”服务,填写完整后点击保存,带*号为必填项。

(2)新生缴费网址

各位新生同学可通过“新生缴费网址”跳转至缴费系统,查询并缴纳本学年开学需要缴纳的费用。

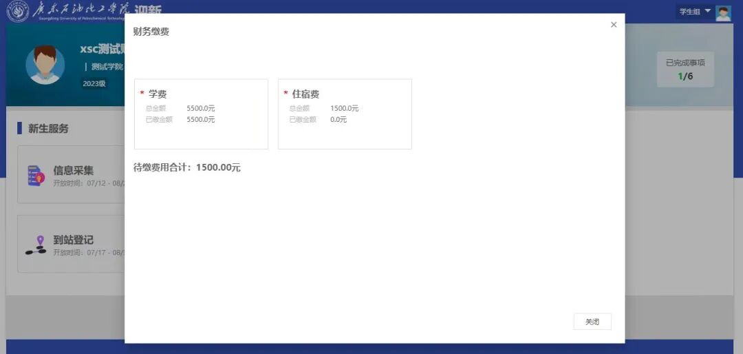
(3) 财务缴费

在“财务缴费”中可查看是否已将需缴费用缴清或缓缴(缴费系统同步数据需要时间,若缴费后已缴金额未变,请耐心等待)。如因家庭经济困难等原因无法按时、足额缴费的同学,可跳过并通过绿色通道申请费用缓缴。

(4)绿色通道

如新生存在已经申请了生源地助学贷款的情况,请进入“绿色通道”填写贷款内容。

(5)到站登记

进入“到站登记”服务,可查看学校附近的站点信息以及建议路线,并登记到站信息。

(6)报到单

报到单可查看个人的辅导员等信息以及报到当天需要办理的环节。宿舍信息待后续推送,请留意公众号推文。

新生完成预报到系统相关事项,生成报到二维码,在报到当天,由迎新工作人员通过扫描该报到二维码,为同学们办理入住和学院报到事项。

手机版

1.移动端操作方式

登陆入口:广东石油化工学院招生办公众号

账号为身份证号、密码为Gd@身份证号后六位,第一次登陆需要绑定手机号以及修改密码,手机号绑定后方便密码找回,也可以绑定微信,扫码登陆。

(1)信息采集

进入“信息采集”服务,先点击“修改信息”,填写完成后点击“提交”按钮即可,带*号为必填项

(2)新生缴费网址

各位新生同学可通过“新生缴费网址”跳转至缴费系统,查询并缴纳本学年开学需要缴纳的费用。

(3) 财务缴费

在“财务缴费”中可查看是否已将需缴费用缴清或缓缴(缴费系统同步数据需要时间,若缴费后已缴金额未变,请耐心等待)。

(4)绿色通道

如新生存在已经申请了生源地助学贷款的情况,请进入“绿色通道”填写贷款内容。

(5)到站登记

进入“到站登记”服务,可查看学校附近的站点信息以及建议路线,并登记到站信息。

(6)报到单

报到单可查看个人的辅导员等信息以及报到当天需要办理的环节。宿舍信息待后续推送,请留意公众号推文。

(7)个人二维码

若报到当天需要进行扫码办理,请点击右上角出示个人二维码。

新生完成预报到系统相关事项,生成报到二维码,在报到当天,由迎新工作人员通过扫描该报到二维码,为同学们办理入住和学院报到事项。

请新生及时做好网上预报到。如有疑问,请在工作时间内拨打我校招生办电话:0668-2923508 进行咨询。

编辑:惠靖越

核稿:何昊

初审:林璐

复审:张法清

签发:刘国平

评论
说点什么吧
发布

手机扫一扫下载APP

400-181-5008

优志愿将竭力为您提供帮助

(免长话费 )

教APP备3100148号